Google's ML Kit for Flutter is a set of Flutter plugins that enable Flutter apps to use Google's standalone ML Kit.
| Feature | Plugin | Source Code | Android | iOS |
|---|---|---|---|---|
| Language Identification | google_mlkit_language_id |
✅ | ✅ | |
| On-Device Translation | google_mlkit_translation |
✅ | ✅ | |
| Smart Reply | google_mlkit_smart_reply |
✅ | ✅ | |
| Entity Extraction (Beta) | google_mlkit_entity_extraction |
✅ | ✅ |
PLEASE READ THIS before continuing or posting a new issue:
-
Google's ML Kit was build only for mobile platforms: iOS and Android apps. Web or any other platform is not supported, you can request support for those platform to Google in their repo.
-
This plugin is not sponsored or maintained by Google. The authors are developers excited about Machine Learning that wanted to expose Google's native APIs to Flutter.
-
Google's ML Kit APIs are only developed natively for iOS and Android. This plugin uses Flutter Platform Channels as explained here.
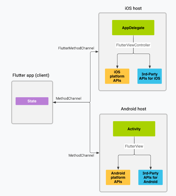
Messages are passed between the client (the app/plugin) and host (platform) using platform channels as illustrated in this diagram:
Messages and responses are passed asynchronously, to ensure the user interface remains responsive. To read more about platform channels go here.
Because this plugin uses platform channels, no Machine Learning processing is done in Flutter/Dart, all the calls are passed to the native platform using
MethodChannelin Android andFlutterMethodChannelin iOS, and executed using Google's native APIs. Think of this plugin as a bridge between your app and Google's native ML Kit APIs. This plugin only passes the call to the native API and the processing is done by Google's API. It is important that you understand this concept when it comes to debugging errors for your ML model and/or app. -
Since the plugin uses platform channels, you may encounter issues with the native API. Before submitting a new issue, identify the source of the issue. You can run both iOS and/or Android native example apps by Google and make sure that the issue is not reproducible with their native examples. If you can reproduce the issue in their apps then report the issue to Google. The authors do not have access to the source code of their native APIs, so you need to report the issue to them. If you find that their example apps are okay and still you have an issue using this plugin, then look at our closed and open issues. If you cannot find anything that can help you then report the issue and provide enough details. Be patient, someone from the community will eventually help you.
When Migrating from ML Kit for Firebase to the new standalone ML Kit SDK read this guide.
For Android details read this.
For iOS details read this.
Find the example app here.
Until flutter/flutter#145961 is resolved, the most recent version of the camera package doesn't support the required image formats. To make things work, manually add the legacy plugin via the instructions from https://pub.dev/packages/camera_android.
Contributions are welcome. In case of any problems look at existing issues, if you cannot find anything related to your problem then open an issue. Create an issue before opening a pull request for non trivial fixes. In case of trivial fixes open a pull request directly.
